产品中心
卫星导航模组
卫星通讯模组
卫星授时模组
Wi-Fi模组
蓝牙模组
天线产品
UWB模组
智慧方案
时间:2020-07-22
发布者:天工测控
浏览数:4448
蓝牙MAC地址二维码打印解决方案使用说明_SKYLAB

为简化蓝牙设备的蓝牙MAC地址存在录入流程,提高蓝牙设备的出厂效率,SKYLAB研发推出了基于蓝牙技术的包含软件、硬件在内的一整套蓝牙MAC地址二维码打印解决方案。蓝牙MAC地址的扫描、二维码生成、二维码打印,助力企业轻松完成MAC地址对应接下来SKYLAB君将带大家熟悉一下蓝牙地址二维码打印解决方案中软件、硬件的安装使用。

 蓝牙MAC地址二维码打印方案

第一步:连接设备;通过串口手动将蓝牙MAC地址读取设备连接到电脑上,再将打印机连接到电脑上,开启电脑与打印机。

下载安装驱动


第二步:下载安装驱动;下载安装PL2303串口驱动;打开软件进行调试。

运行打印工具


第三步:配置打印机;运行打印工具,按照postek打印机说明书安装好打印机标签纸及碳袋,并完成打印机串口配置(7,8DIP 向上OFF)。PS:套件默认配置postek打印机,如有其它打印机可自行配置。

连接电脑


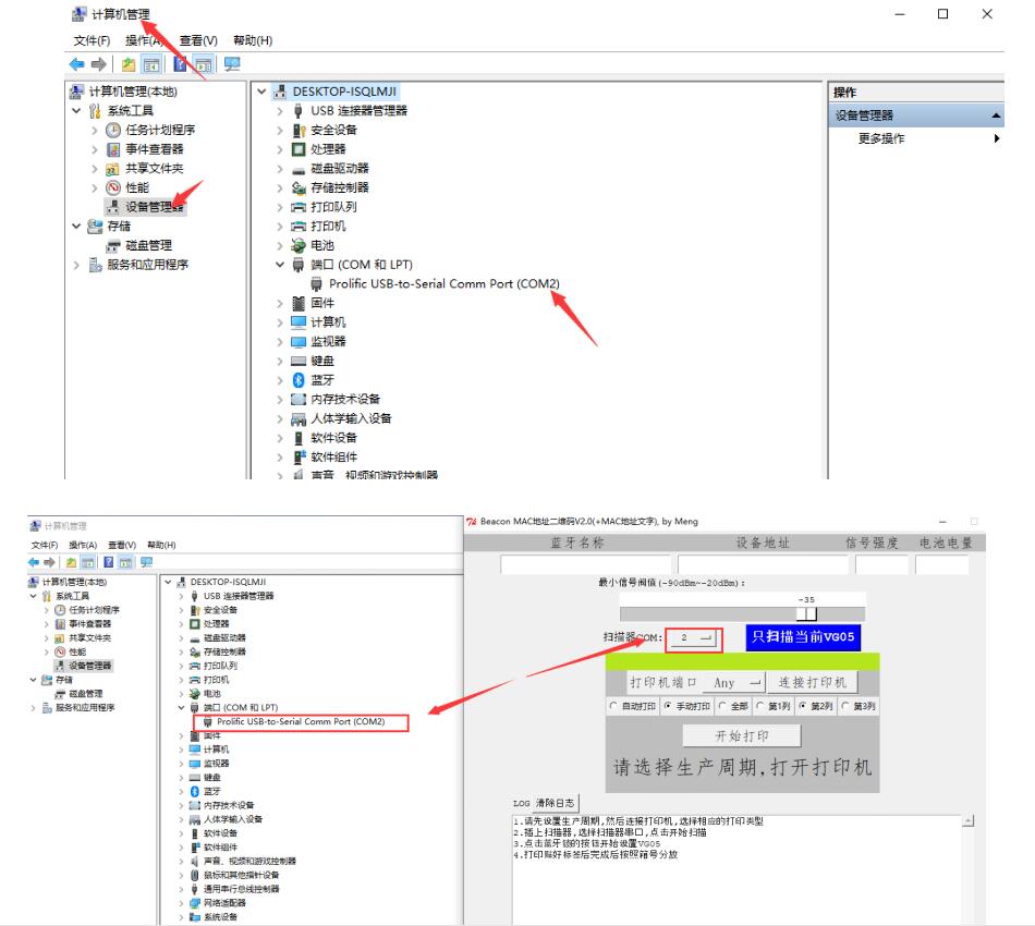
第四步:连接电脑;将打印机和蓝牙MAC地址读取设备的串口线数据接入电脑,并在“计算机管理-设备管理器”中确认,调整扫描器COM与电脑端口COM的一致性。


第五步:设置信号阀值;通过PL2303串口驱动调整“信号阀值”,以调整有效的探测距离,建议不要太小,否则较远距离也能探测到,就不正确了。(建议16到35之间,也可适当调大调小)

扫描蓝牙设备


第六步:扫描蓝牙设备;把蓝牙设备和蓝牙MAC地址读取设备同时放置在防信号干扰金属盒中,点击扫描当前设备。

扫描蓝牙设备


第七步:打印蓝牙MAC地址;扫描完成后,打印工具显示MAC地址,通过点击连接打印机,即可通过打印机打印出蓝牙MAC地址的二维码标签。

打印当前蓝牙MAC地址二维码


第八步:扫一扫测试;打开手机微信的“扫一扫”,识别即可显示蓝牙MAC地址。

扫描测试


将蓝牙MAC地址转化成二维码并打印出来,厂家只需要将打印好的蓝牙MAC地址二维码标签一一对应的粘贴在产品包装盒上,方便用户对蓝牙MAC地址进行读取。用户收到产品以后,可以用手机扫描二维码来让产品跟APP绑定,简化产品绑定流程,能够更快的使用和管理产品。上述蓝牙MAC地址二维码打印方案套件整套出售,有相关需求的新老客户们,看过来,戳SKYLAB官网右侧客服QQ或直拨0755-83408210,我们将竭诚为您提供整套方案及技术支持哦。

传送门:蓝牙MAC地址二维码打印方案,用户扫一扫轻松完成手机绑定
                
SKYLAB蓝牙MAC地址二维码打印解决方案的组成介绍

业务

咨询

联系

电话

热线

客服